LTX Video 工作流使用教程
- 2026-02-27
- 阅读:206
环境准备
系统要求
- Python 3.10.5 或更高版本
- CUDA 12.2 或更高版本
- PyTorch >= 2.1.2
ComfyUI 环境
-
更新 ComfyUI 首先确保你的 ComfyUI 已更新到最新版本
-
安装 ComfyUI-LTXVideo 插件 有两种安装方式:
方式一:通过 ComfyUI Manager (推荐)
- 打开 ComfyUI Manager
- 搜索 “LTXVideo”
- 点击安装
方式二:手动安装
- 进入 ComfyUI 的
custom_nodes目录 - 克隆仓库:
git clone https://github.com/Lightricks/ComfyUI-LTXVideo
- 安装依赖:
pip install -r requirements.txt
LTX Video 模型及相关模型下载
你需要下载以下模型文件:
| 模型名称 | 文件名 | 安装位置 | 下载链接 |
|---|---|---|---|
| LTX Video 模型 | ltx-video-2b-v0.9.safetensors |
models/checkpoints |
Hugging Face |
| PixArt 文本编码器 | model-00001-of-00002.safetensors |
models/text_encoders/PixArt-XL-2-1024-MS/text_encoder |
Hugging Face |
| T5 文本编码器 | t5xxl_fp16.safetensors |
models/text_encoders |
Hugging Face |
注意:
- PixArt 文本编码器需要下载完整的 text_encoder 文件夹内容
- T5 文本编码器文件较大(约9.79GB),建议使用下载工具下载
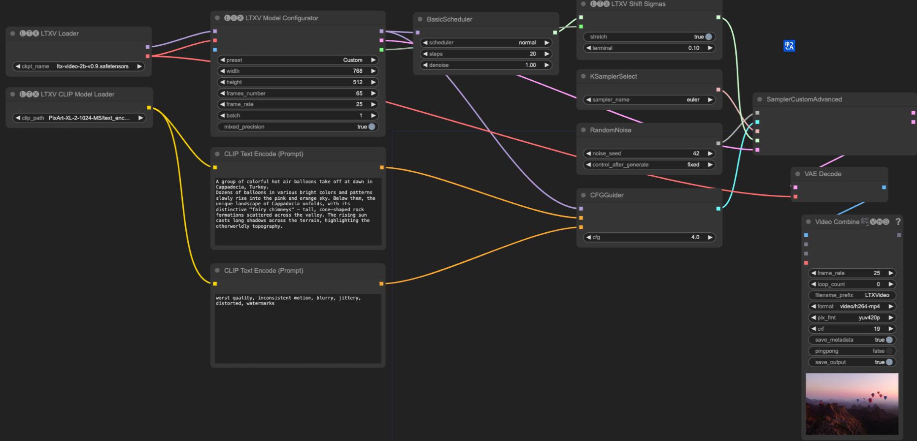
文本到视频工作流

图像到视频工作流

视频到视频工作流

TX Video 使用限制说明
分辨率和帧数
- 分辨率必须是32的倍数
- 帧数必须是8的倍数+1(如65帧、257帧等)
- 建议分辨率不超过720x1280
- 建议帧数不超过257帧
提示词规范
- 必须使用英文
- 提示词越详细越好
- 建议包含场景、动作、细节等完整描述
工作流使用教程
基础节点说明
所有工作流都包含以下基础节点:
- 模型加载节点
LTXVLoader: 加载 LTX Video 主模型- 选择
ltx-video-2b-v0.9.safetensors文件
- 选择
LTXVCLIPModelLoader: 加载文本编码器- 选择
PixArt-XL-2-1024-MS/text_encoder/model-00001-of-00002.safetensors文件
- 选择
LTXVModelConfigurator: 配置模型参数- 设置分辨率、帧数、FPS等基本参数
- 可选择是否启用 conditioning 输入
- 提示词处理节点
CLIPTextEncode (Positive): 正向提示词编码- 使用 PixArt 编码器处理正向提示词
CLIPTextEncode (Negative): 负向提示词编码- 使用 PixArt 编码器处理负向提示词
CFGGuider: 控制提示词引导强度- 建议值范围: 2-7
- 数值越大,生成内容越接近提示词描述
- 采样控制节点
KSamplerSelect: 选择采样器- 推荐使用 euler 采样器
BasicScheduler: 设置采样步数和调度器- 步数范围: 10-25
- 调度器类型: normal
RandomNoise: 生成随机噪声- 可设置固定种子以获得可重复的结果
SamplerCustomAdvanced: 执行采样过程- 整合所有采样相关参数进行最终生成
- 输出节点
VAEDecode: 解码生成的帧- 使用 LTX Video 内置的 VAE 解码器
VHS_VideoCombine: 合成最终视频- 可设置输出视频的帧率、格式、编码参数
- 支持预览生成的视频
LTX Video 生成模式教程
文本到视频 (Text-to-Video)
- 设置基本参数 在
LTXVModelConfigurator中:
- 分辨率: 768x512
- 帧数: 65 (约2.5秒)
- FPS: 25
- 编写提示词
- 正向提示词要尽可能详细,描述场景、动作和细节
- 负向提示词建议包含: “worst quality, inconsistent motion, blurry, jittery, distorted, watermarks”
- 调整采样参数
- Steps: 建议 20 步
- CFG: 建议 4-7
- Sampler: euler
- Scheduler: normal
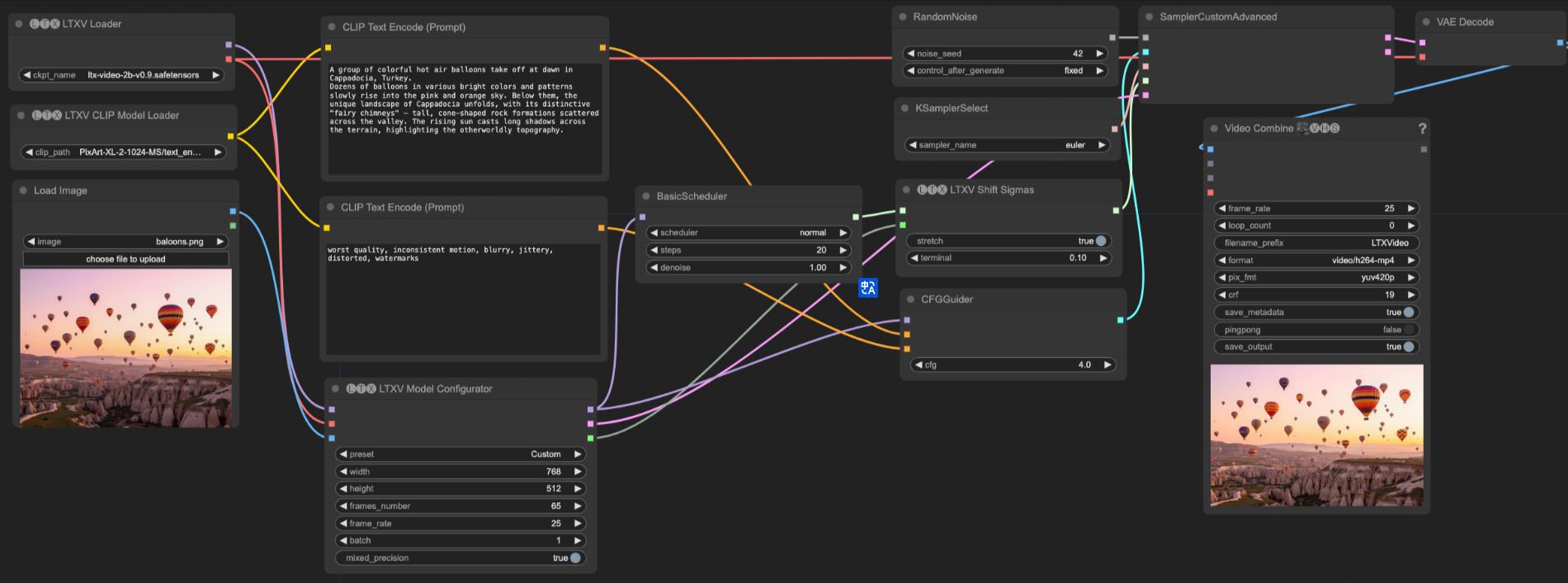
图像到视频 (Image-to-Video)
除了基本设置外,还需要:
- 准备参考图像
- 使用
LoadImage节点加载参考图像 - 图像最好符合目标分辨率比例
- 调整转换参数
- 降低 CFG 值(建议 3-5)以保持与参考图像的一致性
- 可以适当减少采样步数(15-20)
视频到视频 (Video-to-Video)
- 加载源视频 使用
VHS_LoadVideo节点:
- 设置适当的帧率
- 选择是否需要调整分辨率
- 参数调优
- 使用较低的 CFG (2-4)
- 减少采样步数(10-15)
- 适当调整
sigma_shift参数
LTX Video 优化指南
参数优化
-
提示词优化
- 使用详细、具体的描述
- 包含动作、场景转换的描述
- 添加镜头语言相关的词汇
-
性能优化
- 适当降低分辨率提升速度
- 减少帧数进行测试
- 使用较少的采样步数
-
质量优化
- 画面抖动:降低 CFG 值
- 细节不足:增加采样步数
- 转场不自然:优化提示词描述
LTX Video 高级应用技巧
长视频制作
- 使用多个片段分别生成
- 通过提示词保持风格一致性
- 使用视频编辑工具进行后期衔接
风格控制
- 在提示词中加入具体的艺术风格描述
- 使用参考图像引导风格
- 通过 CFG 值调整风格强度
动作控制
- 在提示词中详细描述动作过程
- 使用关键帧作为参考
- 适当调整帧率以获得理想效果

部分评论